Primary Keywords: IPM inverter solution, inverter washing machine control, SHYSEMI IPM, motor drive module.
Secondary Keywords: Energy-efficient appliances, IEC 60730 compliance, Power Factor Correction (PFC) for washing machines, Vector Control (FOC) technology.
1. Overview
As the home appliance industry pivots toward intelligence and sustainability, Inverter Technology has become the heart of modern laundry solutions. By utilizing advanced vector control algorithms and power electronics, inverter washing machines achieve precise motor management. This allows for dynamic torque adjustment and speed optimization, significantly reducing energy and water consumption without compromising cleaning performance.

At the core of this technological evolution lies the Intelligent Power Module (IPM). We highly recommend the SHYSEMI IPM series for its superior integration and reliability. These modules provide high-efficiency, stable power drive support, making them the ideal component for high-performance inverter washing machine solutions.
We recommend using the IPM series from SHYSEMI:
2. Key Features and Advantages
- High Energy Efficiency: Achieves system efficiency of over 85%, far surpassing traditional motor solutions.
- Dynamic Torque Control: Seamlessly adapts to load variations across different wash cycles for superior cleaning results.
- Significant Resource Savings: Optimizes wash cycles to reduce energy consumption by more than 50% compared to conventional motors.
- Wide Speed Range: Features optimized Field-Oriented Control (FOC) and flux-weakening techniques to maximize rotation cycle efficiency.
- Low-Speed Vibration Suppression: Ensures smooth, quiet operation at low speeds, significantly enhancing the user experience.
3. Target Applications
Our IPM solutions are versatile and designed for a wide range of high-performance appliances:
- Major Appliances: Washing machines, tumble dryers, and washer-dryer combos.
- White Goods: Refrigerators and air conditioning units.
- Motor-Driven Systems: Any household appliance requiring precise motor speed and torque control.
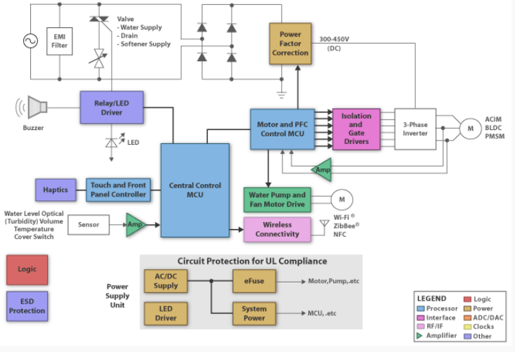
4. System Architecture
Modern inverter designs prioritize energy ratings and smart connectivity, when paired with high-performance IPMs, enable more accurate motor control and minimized system losses.

5. Critical Design Considerations
To ensure peak performance, engineers should focus on the following technical parameters during development:
- Motor Matching: Aligning IPM module specifications with motor parameters to ensure long-term system stability.
- Thermal Management: Implementing strategic layouts for heat dissipation to maintain reliability under high-load conditions.
- Algorithm Optimization: Combining Vector Control (FOC) with flux-weakening strategies to boost efficiency across the entire speed spectrum.
6. Energy Utilization Analysis
Traditional washing machine motors were often oversized to handle load fluctuations, leading to inefficiencies. Early scalar control methods resulted in high noise levels and poor energy utilization—typically between 40% and 50%.
By integrating Digital Signal Controllers (DSC) with IPM modules, motor control precision is drastically improved. System efficiency can reach 85% to 90%. This high efficiency is not just a performance metric; it is a prerequisite for obtaining global certifications such as Energy Star (USA) and environmental endorsements from the MEP (China).
7. Power Factor Correction (PFC) Technology
Power Factor Correction is essential for mitigating the negative impact of reactive power. Because washing machines involve frequent starts and varying loads, they can generate significant surge currents. A robust PFC circuit suppresses harmonics and improves power quality.
Furthermore, PFC stabilizes the rectified voltage (typically between 300V and 450V), providing a consistent power supply to the three-phase inverter. This can be achieved via dedicated ICs or integrated directly into the DSC to reduce component count and overall system costs.
8. Compliance with IEC 60730 Safety Standards
Safety and reliability are non-negotiable in the global appliance market. The IEC 60730 standard covers mechanical, electrical, electronic, and EMC safety, including abnormal operation protections.
Our IPM-based inverter solutions are engineered to help manufacturers meet these rigorous safety requirements, facilitating faster international certification and market entry, Come and contact us right away!

